USSR SHOP »
Магазин » База данных Магазин продуктов.mdb
Купить База данных Магазин продуктов.mdb
Описание товара:
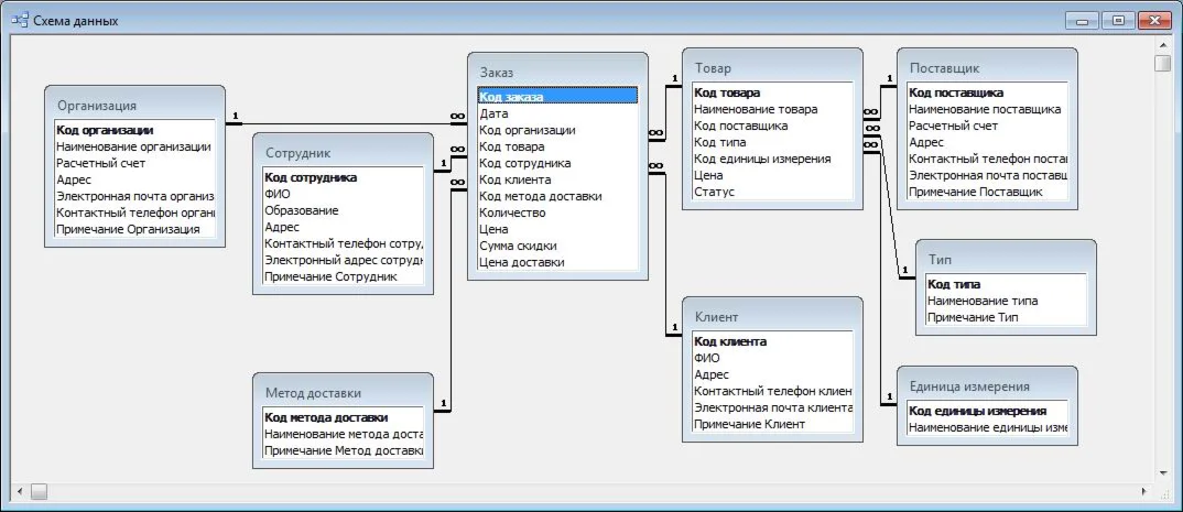
База данных "Магазин продуктов" предназначена для автоматизации деятельности магазина продовольственных товаров. Позволяет обрабатывать информацию о поставщиках, клиентах, сотрудниках, товарах, единицах измерения, типах товаров, методах доставки, заказах.
База данных "Магазин продуктов"содержит следующие таблицы: должность; сотрудник; организация; метод доставки; заказ; товар; клиент; поставщик; тип; единица измерения.
Аналитические возможности базы данных включают формирование следующих запросов и отчетов: вывод информации о товаре; поиск информации о клиенте; информация о сотрудниках; информация о поставщиках; товары на складе.
Среда разработки: Microsoft Office Access.
Также, можете заказать описание схемы данных и описание порядка работы с базой данных в виде отчета (.doc). Актуализацию информации в базе данных, обновление дат, ФИО и прочей информации. Возможна модификация пользовательского интерфейса или доработка представленной базы данных по Вашим требованиям. Могу предложить большое количество готовых баз данных на разнообразные темы или разработать новую на любую предложенную Вами тему.
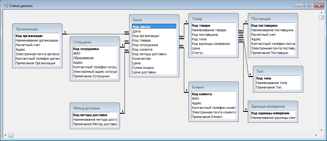
База данных "Магазин продуктов"содержит следующие таблицы: должность; сотрудник; организация; метод доставки; заказ; товар; клиент; поставщик; тип; единица измерения.
Аналитические возможности базы данных включают формирование следующих запросов и отчетов: вывод информации о товаре; поиск информации о клиенте; информация о сотрудниках; информация о поставщиках; товары на складе.
Среда разработки: Microsoft Office Access.
Также, можете заказать описание схемы данных и описание порядка работы с базой данных в виде отчета (.doc). Актуализацию информации в базе данных, обновление дат, ФИО и прочей информации. Возможна модификация пользовательского интерфейса или доработка представленной базы данных по Вашим требованиям. Могу предложить большое количество готовых баз данных на разнообразные темы или разработать новую на любую предложенную Вами тему.