USSR SHOP »
Магазин » Комплектующие на ПК Delphi + текст дипломной
Купить Комплектующие на ПК Delphi + текст дипломной
Описание товара:
Информационная система " Комплектующие на ПК " предназначена для автоматизации обработки заявок на комплектующие для персонального компьютера.
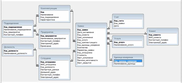
Воспользовавшись пунктом меню «Справочники» пользователю предоставляется возможность работы со следующими справочниками:
– должность;
– сотрудник;
– предприятие;
– подразделение;
– комплектующие;
– клиент;
– услуга;
– единица измерения.
Воспользовавшись пунктом меню «Документы» пользователю предоставляется возможность работы со следующими документами:
– заказ;
– счет.
Содержание
Введение 2
1. Обзор аналога разработки 4
2. Разработка базы данных 7
3. Алгоритмизация программы 16
4. Порядок работы с информационной системой 21
Заключение 33
Список использованной литературы 36
Приложения 38
Среда тестирования: Microsoft Windows 7.
Среда разработки: Delphi 7.
Система управления базами данных: Microsoft Office Access.
Содержание архива: полный проект информационной системы (исходники, база данных, исполняемый файл).
Добавил еще текст дипломной работы с полным описанием программы.
Программа разрабатывалась для конкретного ПК и базу данных от ее нужно сбросить на диск С:\prog\db.mdb, а то будет ошибка, как на скриншоте.
Если сильно нужно, могу исправить по первому требованию на мой e-mail, есть в личке.
Воспользовавшись пунктом меню «Справочники» пользователю предоставляется возможность работы со следующими справочниками:
– должность;
– сотрудник;
– предприятие;
– подразделение;
– комплектующие;
– клиент;
– услуга;
– единица измерения.
Воспользовавшись пунктом меню «Документы» пользователю предоставляется возможность работы со следующими документами:
– заказ;
– счет.
Содержание
Введение 2
1. Обзор аналога разработки 4
2. Разработка базы данных 7
3. Алгоритмизация программы 16
4. Порядок работы с информационной системой 21
Заключение 33
Список использованной литературы 36
Приложения 38
Среда тестирования: Microsoft Windows 7.
Среда разработки: Delphi 7.
Система управления базами данных: Microsoft Office Access.
Содержание архива: полный проект информационной системы (исходники, база данных, исполняемый файл).
Добавил еще текст дипломной работы с полным описанием программы.
Программа разрабатывалась для конкретного ПК и базу данных от ее нужно сбросить на диск С:\prog\db.mdb, а то будет ошибка, как на скриншоте.
Если сильно нужно, могу исправить по первому требованию на мой e-mail, есть в личке.