USSR SHOP »
Магазин » База данных ФСКН РФ.mdb + текст контрольной
Купить База данных ФСКН РФ.mdb + текст контрольной
Описание товара:
1. Постановка задачи
База данных разрабатывается для поддержки деятельности Федеральной службы Российской Федерации по контролю за оборотом наркотиков (ФСКН РФ) которая является специально уполномоченным федеральным органом исполнительной власти. ФСКН РФ и ее территориальные органы составляют систему органов по контролю за оборотом наркотических средств и психотропных веществ.
В базе данных необходимо реализовать следующие подсистемы: ввод и редактирование данных; обработка и анализ данных.
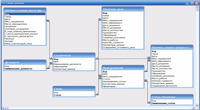
Ввод и редактирование данных выполнить при помощи следующих справочников и документов: следователи; подозреваемые; статьи обвинения; должности; статус; протокол осмотра; протокол допроса; уголовное дело.
Обработку и анализ данных выполнить при помощи следующих запросов и отчетов: протоколы осмотра; протоколы допроса; уголовные дела; подозреваемые; статьи обвинения; поиск уголовного дела; информация о следователе; анализ протоколов.
Содержание
1. Постановка задачи 2
2. Схема данных и структура таблиц 2
3. Порядок работы с базой данных 4
Список использованной литературы 10
Прикладываю текст контрольной работы на 10 стр.
Среда разработки: Microsoft Office Access.
База данных разрабатывается для поддержки деятельности Федеральной службы Российской Федерации по контролю за оборотом наркотиков (ФСКН РФ) которая является специально уполномоченным федеральным органом исполнительной власти. ФСКН РФ и ее территориальные органы составляют систему органов по контролю за оборотом наркотических средств и психотропных веществ.
В базе данных необходимо реализовать следующие подсистемы: ввод и редактирование данных; обработка и анализ данных.
Ввод и редактирование данных выполнить при помощи следующих справочников и документов: следователи; подозреваемые; статьи обвинения; должности; статус; протокол осмотра; протокол допроса; уголовное дело.
Обработку и анализ данных выполнить при помощи следующих запросов и отчетов: протоколы осмотра; протоколы допроса; уголовные дела; подозреваемые; статьи обвинения; поиск уголовного дела; информация о следователе; анализ протоколов.
Содержание
1. Постановка задачи 2
2. Схема данных и структура таблиц 2
3. Порядок работы с базой данных 4
Список использованной литературы 10
Прикладываю текст контрольной работы на 10 стр.
Среда разработки: Microsoft Office Access.