USSR SHOP »
Магазин » База данных Оргтехника C#, MySQL + текст курсовой
Купить База данных Оргтехника C#, MySQL + текст курсовой
Обновлено: 2025-10-23 16:59:21
$ 7
0 продаж
Всего продаж: 0
✅ Методы оплаты: 










Описание товара:
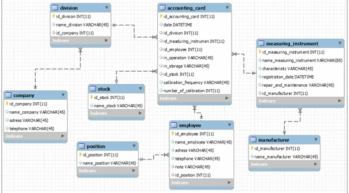
Разработанная база данных информационной системы включает следующие таблицы: техническое средство; производитель; предприятие; подразделение; склад; сотрудник; должность; карточка учета. На основании перечисленного перечня таблиц были разработаны соответствующие формы, запросы и отчеты.
Аналитические возможности разработанной информационной системы включают реализацию следующие запросов: информация о дате поставке на учет; информацию о ремонтах и проведенных технических обслуживания; общая характеристика и пр.
Прикладываю текст курсовой работы на 40 листах.
Выкладываю часть скриншотов базы данных.
Среда разработки: C#, MySQL
Аналитические возможности разработанной информационной системы включают реализацию следующие запросов: информация о дате поставке на учет; информацию о ремонтах и проведенных технических обслуживания; общая характеристика и пр.
Прикладываю текст курсовой работы на 40 листах.
Выкладываю часть скриншотов базы данных.
Среда разработки: C#, MySQL
Изображения:
Вас могут заинтересовать:
10.08.2008
79 продаж
MySQL dump базы данных сонник, толкование снов. (10989)
Купить
$ 9.5

26.11.2010
22 продажи
MySQL база данных отелей по разным странам и городам.
Купить
$ 19

Более 10 лет
16 продаж
Новостной движок без MySQL+ БОНУС
Купить
$ 0.5

25.02.2006
0 продаж
ХОСТИНГ за 16 y.e. - 500 МБ, траф.- unlim, E-mail, FTP, PHP, CGI, MySQL
Купить
$ 17.2
![Тесты по сети в Delphi 7 (MySQL) [92]](/templates/tpl/images/product.jpg)
18.05.2015
6 продаж
Тесты по сети в Delphi 7 (MySQL) [92]
Купить
$ 12.21

01.02.2005
12 продаж
Букварь по PHP и MySQL
Купить
$ 0.3

18.12.2003
5 продаж
Книга по СУБД MySQL и mSQL
Купить
$ 1

03.11.2019
0 продаж
База «Словарь воровского жаргона» MySQL+SQLite+CSV
Купить
$ 4.29

19.04.2004
1 продажа
магазин SunShop v3.0 (php,MySQL)
Купить
$ 3

13.04.2010
7 продаж
MySQL база данных медицинский портал. + DLE dump
Купить
$ 10
03.09.2008
0 продаж
Hosting HIBTAG.com:2GB;20 сайтов;cPanel;PHP;unlim.MySQL
Купить
$ 1.75

07.05.2015
2 продажи
База коротких шуток (шортики) MySQL+txt, кол-во 7907
Купить
$ 2.75

08.11.2017
3 продажи
MySQL dump базы Стран, Городов, Школ, Вузов Всего Мира
Купить
$ 4.99

20.08.2003
4 продажи
Скрипт для работы с базами данных MySql
Купить
$ 1

10.10.2010
4 продажи
MySQL база данных ресторанов и баров Москвы с описанием
Купить
$ 15

12.08.2023
0 продаж
MySQL база данных с музыкой 2023 (113 млн песен)
Купить
$ 183.71

15.07.2004
4 продажи
MySQL from O'RIELLY BOOKS
Купить
$ 0.78

02.08.2006
4 продажи
Энди Харрис PHP/MySQL для начинающих
Купить
$ 0.5
20.05.2021
3 продажи
MySQL dump базы данных кулинарных рецептов 11000 штук.
Купить
$ 6

04.09.2009
0 продаж
База сайта www.jelezoinfo.ru + cms (php, mysql)
Купить
$ 25

01.06.2014
0 продаж
Хостинг оплаченный на 10 лет. 50 мб места, php, mysql.
Купить
$ 15

14.01.2016
2 продажи
Mysql база всех сайтов РУНЕТА
Купить
$ 4.78

08.05.2006
1 продажа
MySQL: База данных в качестве основы интернет-магазина
Купить
$ 0.1

17.06.2024
1 продажа
Сонник снов скрипт база данных mysql в формате sql
Купить
$ 2.5

20.05.2021
1 продажа
MySQL dump базы данных анекдотов 39000 штук.
Купить
$ 6

19.05.2021
1 продажа
MySQL база данных большого энциклопедического словаря
Купить
$ 6

19.05.2021
1 продажа
MySQL база данных цитат великих людей.
Купить
$ 5

20.05.2021
0 продаж
MySQL dump базы данных текстов песен 700000 штук.
Купить
$ 19

25.10.2021
0 продаж
MySQL база данных знаков зодиака со склонениями (Дамп)
Купить
$ 0.98
16.02.2015
0 продаж
Themeforest mysql dump. База данных шаблонов
Купить
$ 15
09.08.2023
0 продаж
MySQL база с моделями автомобилей и фото 2023 (60к)
Купить
$ 122.47

31.01.2024
1 продажа
MySQL база данных неоригинальных автозапчастей Q1 2024
Купить
$ 380
16.02.2015
0 продаж
Codecanyon mysql dump. База данных скриптов
Купить
$ 10

19.05.2021
0 продаж
MySQL база данных значений фамилий (15396 шт.)
Купить
$ 7

19.05.2021
0 продаж
База данных словаря ударений русского языка в MySQL
Купить
$ 7

20.05.2021
0 продаж
MySQL база данных Большой справочник болезней, рецептов
Купить
$ 6

20.05.2021
0 продаж
MySQL dump базы данных аккордов и табуларов песен
Купить
$ 6

20.05.2021
0 продаж
MySQL база данных цитат с сайта bash.org.ru
Купить
$ 6
19.05.2021
0 продаж
MySQL база данных описаний имён. (242 имени)
Купить
$ 5
19.05.2021
0 продаж
MySQL база данных исторических событий (описание дат).
Купить
$ 5

19.05.2021
0 продаж
База данных рефератов в MySQL формате (17072 рефератов)
Купить
$ 22

20.03.2005
0 продаж
MySQL установка, настройка, описание
Купить
$ 0.6

07.04.2008
21 продажа
MySQL dump базы данных аккордов и табуларов песен
Купить
$ 5
21.09.2008
5 продаж
MySql база данных характеристик мобильных телефонов
Купить
$ 6

12.08.2009
10 продаж
MySQL база данных толкового словаря Даля
Купить
$ 3
08.01.2012
3 продажи
База данных MySQL CheMax 12.9
Купить
$ 1.22
13.08.2009
10 продаж
MySQL dump базы данных юридического словаря
Купить
$ 5

13.08.2009
3 продажи
MySQL база данных компьютерного слэнга
Купить
$ 3

09.06.2006
0 продаж
Справочник по MySQL
Купить
$ 0.2

23.01.2008
0 продаж
Учебник MySQL
Купить
$ 0.3