USSR SHOP »
Магазин » База данных Отдел кадров.mdb + текст курсовой
Купить База данных Отдел кадров.mdb + текст курсовой
Описание товара:
Тема: «Проектирование информационной системы «Отдел кадров»
Разработанная система содержит следующие модули: модуль инициализации обеспечивают запуск информационной системы; модуль главного меню обеспечивает доступ ко всем объектам информационной системы; модуль справочников обеспечивает доступ ко всем справочникам информационной системы; модуль запросов и отчетов обеспечивает доступ ко всем запросам и отчетам информационной системы; модуль работы с базой данных обеспечивает хранение объектов информационной системы.
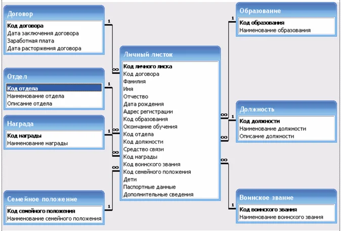
Для работы с таблицами базы данных были разработаны необходимые формы, запросы и отчеты: отдел; должность; образование; семейное положение; воинское звание; награда; договор; личный листок; поиск сотрудника по фамилии; выборка сотрудников по отделу; выборка сотрудников по отделам; реестр договоров.
Прикладываю текст курсовой работы на 37 листах.
Выкладываю часть скриншотов базы данных.
Среда разработки: Microsoft Office Access.
Разработанная система содержит следующие модули: модуль инициализации обеспечивают запуск информационной системы; модуль главного меню обеспечивает доступ ко всем объектам информационной системы; модуль справочников обеспечивает доступ ко всем справочникам информационной системы; модуль запросов и отчетов обеспечивает доступ ко всем запросам и отчетам информационной системы; модуль работы с базой данных обеспечивает хранение объектов информационной системы.
Для работы с таблицами базы данных были разработаны необходимые формы, запросы и отчеты: отдел; должность; образование; семейное положение; воинское звание; награда; договор; личный листок; поиск сотрудника по фамилии; выборка сотрудников по отделу; выборка сотрудников по отделам; реестр договоров.
Прикладываю текст курсовой работы на 37 листах.
Выкладываю часть скриншотов базы данных.
Среда разработки: Microsoft Office Access.



