USSR SHOP »
Магазин » База данных Медицинский центр.mdb
Купить База данных Медицинский центр.mdb
Описание товара:
База данных "Медицинского центра" предназначена для учета информации о предоставляемых медицинских услугах. Позволяет обрабатывать информацию о сотрудниках, должностях, ученых званиях сотрудников, договорах, клиентах, услугах, клиниках, организации.
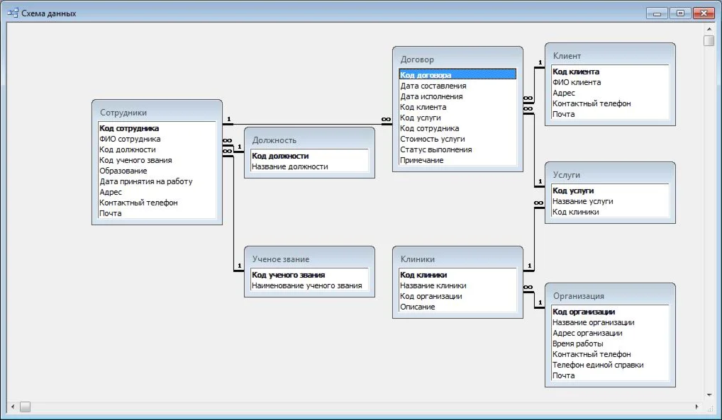
База данных "Медицинского центра" содержит следующие таблицы: договор; услуги; клиент; сотрудники; организация; клиники; должность; ученое звание.
Аналитические возможности базы данных включают формирование следующих запросов и отчетов: реестр договоров на дату; закрытые договора; открытые договора; поиск договора по коду; поиск сотрудника по ФИО; реестр услуг; реестр клиник.
Среда разработки: Microsoft Office Access.
В заказ включен текст курсовой работы, который описывает порядок работы с базой данных.
База данных "Медицинского центра" содержит следующие таблицы: договор; услуги; клиент; сотрудники; организация; клиники; должность; ученое звание.
Аналитические возможности базы данных включают формирование следующих запросов и отчетов: реестр договоров на дату; закрытые договора; открытые договора; поиск договора по коду; поиск сотрудника по ФИО; реестр услуг; реестр клиник.
Среда разработки: Microsoft Office Access.
В заказ включен текст курсовой работы, который описывает порядок работы с базой данных.